Модуль "Обмен данными с многосайтовой системой на Framework Yii"
Основная деятельность компании связана торговой деятельностью. Компания осуществляет продажи электротехнического и низковольтного оборудования, декоративного освещения, розеток и выключателей через интернет-магазины.
Платформа:«1C:Предприятие 8.2»Конфигурация:«1С:Комплексная автоматизация 1.1.»
Совместимость:«1С:Розница», «1С:Управление торговлей 10.3»
Трудозатраты: 195 чел./час.
Цели:
- Сократить время обработки заказов, сформированных в интернет-магазинах компании;
- Увеличить скорость обработки заказов и уменьшить время до первого исходящего звонка клиенту для согласования и подтверждения заказа;
- Минимизировать человеческий фактор, возникающий при ручном вводе заказа клиента;
- Увеличить конверсию заказов, оформленных через интернет-магазины компании;
- Сократить время на поддержку каталога в актуальном состоянии, а именно ассортимент, цены и остатки, описание и изображения товаров;
- Реализовать механизм для синхронизации заказов, оформленных через интернет-магазины компании, с заказами покупателей в 1С;
- Реализовать механизм для синхронизации каталога товаров, изображений, цен и остатков;
- Реализовать механизм для формирования уникальных наименований товаров для разных интернет-магазинов, входящих в разные группы многосайтовой системы;
Для решения поставленных задач, было принято решение разработать подсистему в 1С Комплексная автоматизация 1.1. , которая будет выполнять синхронизацию данных между 1С и базами данных интернет-магазинов компании.
В рамках проекта было реализовано два режима работы:
- Полный ( полная синхронизация )
- Только изменения ( синхронизация по только измененным данным 1С)
Так же было принято решение,что 1С является «master data», и данные сформированные в 1С имеют больший приоритет при экспорте/импорте. В современном мире при классической схеме обмена данными между двумя системами используются как правило обмен через файлы (xml, json). При автоматизации процесса синхронизации данных в классическом варианте возникает необходимость реализации в каждой системе модулей для экспорта и импорта соответственно. Для оптимизации трудозатрат на разработку по синхронизации данными между 1С и интернет-магазинами было принято решение выполнить обмен через прямое подключение 1С к базам данных (ODBC for MySQL).
Этапы разработки:- Выполнить исследование структуры базы данных интернет-магазинов;
- Разработать запросы к базе данных для получения, обновления и добавления данных;
- Разработать данных между системами;
- Разработать планы обмена и правила регистрации изменений объектов 1С;
- Разработать функционал для выгрузки данных каталога товаров, свойств, изображений, цен и остатков;
- Разработать функционал для загрузки данных по контрагентам и заказам оформленным на стороне интернет-магазина;
- Разработать функционал для синхронизации заказов покупателей по статусам оплаты, сборки и отгрузки;
- Разработать регламентные задания для автоматического выполнения синхронизации данных;
- Разработать обработки для ручного запуска синхронизации с интернет-магазинами;
- Разработать инструкции для менеджеров отдела продаж;
- Разработать видео уроки для менеджеров отдела продаж;
- Разместить инструкции по работе с модулем синхронизации с интернет-магазинами на портале компании «Битрикс24»;
- Выполнить обучение контент-менеджеров работе с новым функционалом;
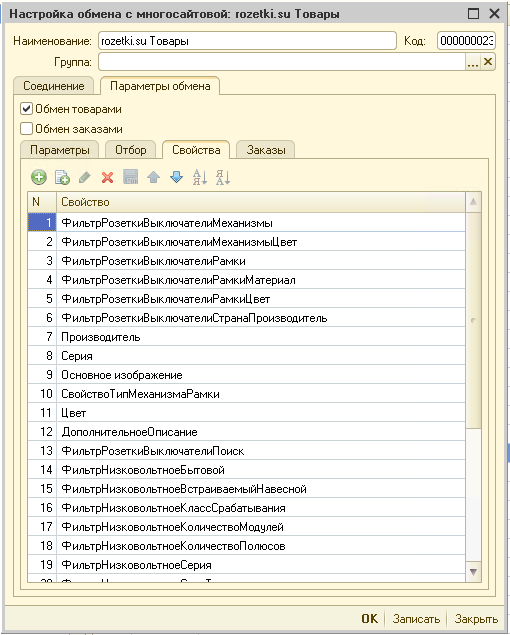
Интерфейс программы


