Модуль "Система управления сайтом КА 1.1. для интернет-магазинов на Framework Yii"
Основная деятельность компании связана торговой деятельностью. Компания осуществляет продажи электротехнического и низковольтного оборудования, декоративного освещения, розеток и выключателей через интернет-магазины.
Платформа: «1C:Предприятие 8.2»Конфигурация:«1С:Комплексная автоматизация 1.1.»
Совместимость:«1С:Розница», «1С:Управление торговлей 10.3»
Трудозатраты: 360 чел./час.
Цели:
- Сократить временные затраты на наполнение и настройку интернет-магазинов;
- Минимизировать человеческий фактор при настройке работы функционала «конфигуратора/конструктора» по розеткам и выключателям;
Задача:
- Консолидация данных в 1С по всем интернет-магазинам многосайтовой системы.
- Оптимизация изображений интернет-магазина для настроек работы функционала «конфигуратор/конструктор» по розеткам и выключателям;
- Загрузка данных по настройкам;
- Выгрузка данных по настройкам;
- Разработать интуитивно понятный интерфейс для контент менеджеров;
- Разработать обучающие инструкции и видео уроки для контент менеджеров;
Для решения поставленных задач, было принято решение разработать систему управления сайтом на базе 1С:Предприятие Комплексная автоматизация 1.1. Синхронизировать данные из разных баз данных, тем самым консолидировать данные и сформировать единые справочники для настройки разных интернет-магазинов из многосайтовой системы. Обеспечить централизованное управление всеми интернет-магазинами из 1С. Для минимизации человеческого фактора были предусмотрены различные алгоритмы для валидации сохраняемых данных. Так же была разработана система автоматического форматирования изображений под разные разделы сайта. Для реализации задачи консолидации данных, были разработаны соответствующие регистры сведений под каждый дополнительный вид справочника требующий объединения данных.
Этапы разработки и внедрения:
- Исследование структуры баз данных интернет-магазинов, которые необходимо объединить под единую систему управления;
- Определить одинаковые сущности и разработать в 1С дополнительные справочники и регистры сведений;
- Разобраться с бизнес процессами на сайте и с принципом работы «конфигуратора/конструктора» по розеткам и выключателям;
- Разработать механизм загрузки данных из базы данных интернет-магазина в 1С;
- Разработать механизм консолидации данных для загрузки остальных данных по другим интернет-магазинам;
- Разработать систему управление контентом — удобный интерфейс для управления контентом;
- Разработать механизм выгрузки данных, загруженных и консолидированных в 1С;
- Разработать инструкции для контент-менеджеров;
- Разработать видео уроки для контент-менеджеров;
- Разместить инструкций по работе с системой управления сайтами на портале компании «Битрикс24»;
- Обучение контент-менеджеров работе с новым функционалом;
Все новые объекты в конфигураторе 1С выделены в свою подсистему и имеют дополнительный префикс «wbc_cms_». Модуль CMS на базе 1С:КА 1.1. полностью независимый и не влияет на процесс обновления конфигурации.
Возможности программы:
- Загрузка данных из базы данных интернет-магазина в 1С через прямое подключение к базе данных сайта;
- Выгрузка данных из 1с в базу данных интернет-магазина через прямое подключение к базе данных сайта;
- Централизованное управление настройками всех интернет-магазинов из одного интерфейса;
- Автоматическое форматирование изображений связанное с настройками интернет-магазинов;
- Выгрузка изображений связанных с настройками работы интернет-магазина по протоку ftp;
- Форматирование наименований изображений по шаблонам при добавлении;
- Синхронизация настроек по статусам заказа;
- Синхронизация информации по статичным страницам сайта;
- Синхронизация настроек по способом оплаты;
- Синхронизация настроек по способам доставки;
- Синхронизация настроек информационного блока «Преимущества компании»;
- Синхронизация раздела сайта «новости»;
- Синхронизация информации по контактным данным;
- Синхронизация информации для блока «Бренды»;
- Синхронизация информации баннеры , которые выводятся на странице серий;
- Синхронизация информации по главным баннерам;
- Синхронизация информации для вывода товаров на главной;
- Синхронизация информации по SEO параметрам страниц сайта;
- Синхронизация информации по типам свойств — сущность для классификации свойств из дерева свойств и значений, используемых для настройки работы функционала «конфигуратора/конструктора» розеток и выключателей;
- Синхронизации информации по свойствам, которые используются для работы функционала сайта «конфигуратор/конструктор» розеток и выключателей;
- Синхронизация информации по справочнику «Цвета», данных которого используются для работы функционала сайта «конфигуратор/конструктор» розеток и выключателей;
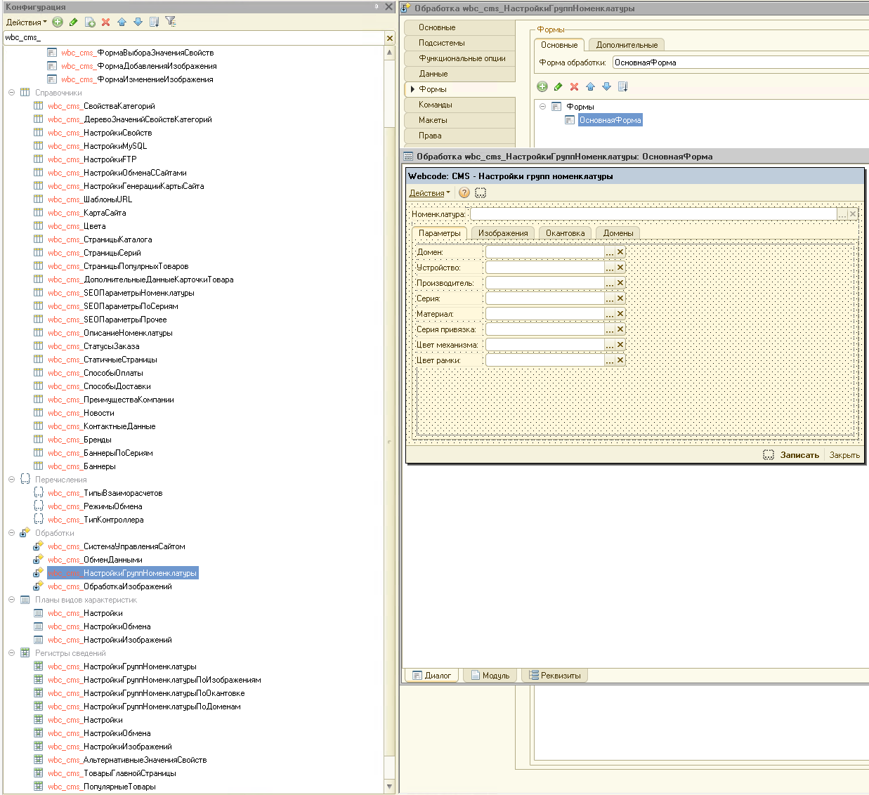
- Синхронизация настроек дерева групп номенклатуры, которые используются для работы функционала «конфигуратор/конструктор» розеток и выключателей;
- Синхронизация настроек каталога товаров, дополнительная сущность для работы каталога на сайте;
- Синхронизация информации по страницам серий;
- Синхронизация информации по популярным товарам, которые выводятся на конкретных страницах сайта;
Интерфейс программы

Мы хотели бы поделиться нашим опытом работы с компанией "АйТи Ресурс". В рамках сотрудничества компания выполнила внедрение 1С Документооборот 3.0. В рамках внедрения были выполнены работы по миграции существующих данных из 1С Документооборот 1.4, так же сотрудники компании настроили бизнес процессы для согласования, утверждения и подписания документов. Из за специфики работы холдинга было принято решение разработать собственный модуль интеграции ДО 3.0 с ЭДО СБИС. Все поставленные задачи были выполнены.
Благодарим команду "АйТи Ресурс" за их профессионализм и понимание наших потребностей.
